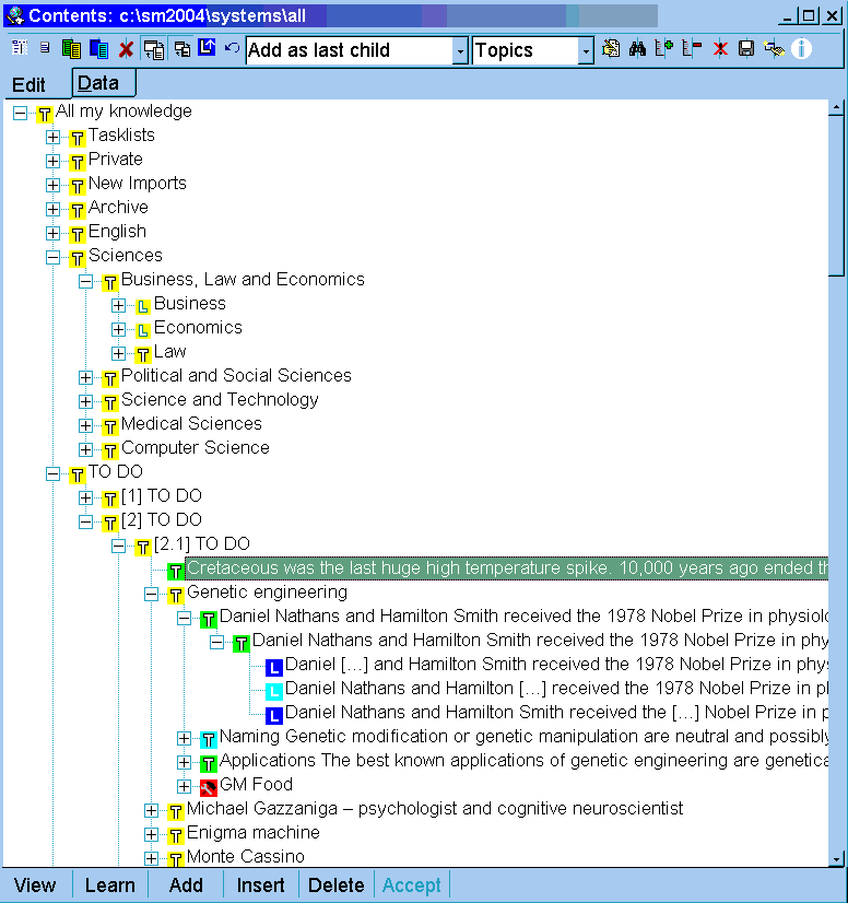
The contents window in SuperMemo displays the knowledge tree
(for the current collection).
These are the most prominent components of the contents
window:
- Knowledge tree (in the
middle of the window). If you would like to understand the meaning of
individual icons or build your own knowledge tree,
read: Building the knowledge tree
- Caption (at the top of the window). The
captions shows the full path to the location of the
current collection on the hard disk (or a network drive)
- Toolbars (under the caption):
- Edit toolbar -
buttons used in most frequent operations on the knowledge tree
- Data bar - information about the element that is currently selected in the knowledge tree
- Editing buttons (at the bottom of the window):
- View - view the currently selected element
in the element window
- Learn - make
repetitions for the selected branch and memorize pending elements belonging to the branch
- Add - add a new element as a child of the currently selected element (a child is an element that
is one level down in the knowledge tree)
- Insert - insert a new element in the place
of the currently selected element (the current element moves one position down)
- Delete - delete the currently selected
element and all its children (if any)
- Accept - accept the choice of the currently
selected element. This button is active only if another option in SuperMemo requires
selecting an element. In such a case, the contents window is opened and you can point to
the element of interest and click Accept). For example, choosing Hyperlink
on the component menu will open the contents window
and ask for selecting an element to link to

The contents window provides also a number of
advanced options on its contents menu. To open the
contents menu
right-click over the contents window or press Alt+F10
See also: